全国咨询热线:400-706-1825

官方微博| 企业信箱|

联系方式

中标软件有限公司

全国客服电话:400-089-1870
上海总部
电话:021-51098866
上海市番禺路1028号数娱大厦10层
北京分公司
电话:010-51659955
北京市北四环西路9号银谷大厦20层

联系我们
网站小箭头 公司新闻

升级10+3丨银河麒麟云平台V5.2 闪亮登场

2021年11月08日    浏览次数:3399次    国产操作系统中标软件

银河麒麟云平台V5.2版本的正式上线,在原版本的基础上新增了很多功能,同时优化了原有各项功能性,从用户角度统一界面风格、优化页面加载速度、增强云主机调度策略等,全面满足用户便捷管理云主机的需求。


图片

1、优化界面统一风格


图片

进入云平台概述页面可以看到整个云平台的虚拟内核、内存、存储、网络、云主机等资源的使用情况,以及计算服务、网络服务、存储服务的实时状态,整体界面UI设计新颖灵动,可以快速得知云平台整体概况。

图片

图片

2、定时任务服务


图片

可设置任务的执行周期和执行次数,可执行云主机的定时开关机,云主机定期快照、云硬盘定期快照等,满足了用户对云主机的批量管理、数据安全可靠的实际需求。

图片

图片

3、备份管理服务


图片

全面支持云资源的备份管理,提供全量备份和增量备份策略,可以自主设置保留规则;支持云主机、镜像、云硬盘的备份,防止关键数据丢失,保证数据安全可用。

图片

4、网络管理服务


图片

支持网络ACL,可以自定义设置不同内部网络之间通信策略,保证云内网络安全加固。

图片

图片

5、资源编排服务


图片

通过上传或可视化编辑的方式创建资源模板,批量创建彼此关联的云计算资源,简化用户批量创建资源的过程,节省业务创建的响应时间。

图片

图片

6、弹性伸缩服务


图片

可根据监控数据自动伸缩调整云资源集群的规模。按需求创建弹性伸缩配置后,可通过创建弹性伸缩组实现按策略自动调整资源规模,为业务连续性提供弹性资源服务。

图片

图片

7、热迁移服务


图片

支持基于飞腾2000+和鲲鹏920架构服务器之间的云主机热迁移等功能,在不同硬件上实现业务系统不中断迁移。

图片

8、负载均衡服务


图片

支持云主机的负载均衡,可支持HTTP,HTTPS等多种协议,可提供成员池健康检查机制,提高云主机的可用性。


图片

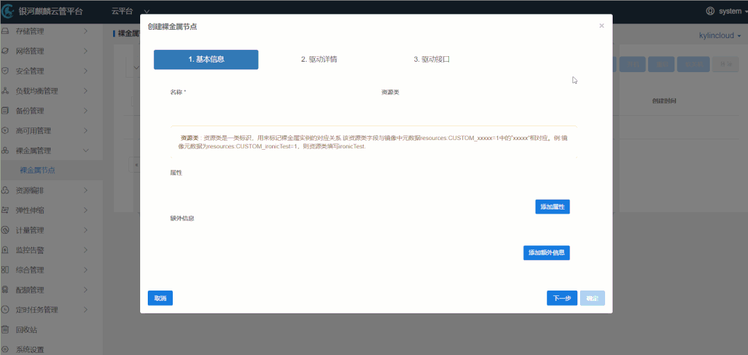
9、裸金属服务


图片

提供裸金属服务器的统一管理,可以通过Web界面创建裸金属物理节点并对裸金属节点进行全生命周期管理,满足用户对物理机资源便捷管理调度的实际需求。

图片

图片

10、计量服务


图片

可统计用户使用的资源情况,可以点击用户名称查看具体使用情况。

图片

图片

11、标签管理服务


图片

可对云主机、云硬盘等资源进行标签处理,方便用户分类查看资源使用情况。

图片

图片

12、三员分立服务


图片

实现用户权限全面重构,支持三员分立,并可灵活配置用户权限。

图片

13、GPU透传服务


图片

通过显卡虚拟化技术,云主机可直接使用物理机的GPU设备,全面提升云主机计算性能。



© 2015-2016 中标软件 版权所有中标国产操作系统 ICP证:沪ICP备14027244号-1